Schnellnavigation:

Kann ich mit FTP mehrere Dateien löschen?

 

Wie lautet der FTP-Befehl zum gleichzeitigen Löschen mehrerer Dateien?

Ich versuche, mit folgendem Befehl per FTP einige Dateien in einem Ordner auf meiner Website zu löschen:

DEL *.csv

Das funktioniert aber nicht, und ich weiß nicht warum. Wenn ich jedoch versuche, jede einzelne Datei zu löschen, funktioniert Folgendes:

DEL datei.csv (funktioniert)

Wie kann ich dieses Problem lösen?

– Frage von superuser.com

 

Mehrere Dateien per FTP löschen

Gibt es eine Möglichkeit, alle Dateien per FTP zu löschen? Einzelne Dateien lassen sich löschen, aber nicht alle zusammen. Ich habe das folgende Skript ausprobiert, aber es funktioniert nicht für mehrere Dateien:

ftp

Server öffnen

Benutzername

Passwort

cd

delete *.xlsx

bye

„Es erscheint die Fehlermeldung: Keine gefundenen *.xls-Dateien.“ Wenn ich „delete Dateiname“ verwende, funktioniert es. Ich habe auch „mdelete“ und „rm“ versucht. Können Sie mir bitte helfen, alle Dateien mit der Endung .xlsx zu löschen?

- Frage von stackoverflow.com

Wie in den oben genannten Fällen ist die Dateiverwaltung auf einem FTP-Server nicht immer einfach, insbesondere wenn viele Dateien gelöscht werden müssen. Aber keine Sorge, es gibt Möglichkeiten, mehrere Dateien auf dem FTP-Server problemlos zu löschen.

FTP
FTP

Herausforderungen beim Löschen von Dateien per FTP

Eines der größten Probleme für Kunden ist das Fehlen einer einfachen Möglichkeit, mehrere Dateien gleichzeitig per FTP zu löschen. Benutzer sind gezwungen, Dateien einzeln zu entfernen, da die meisten FTP-Clients keine integrierte Funktion zum Massenlöschen bieten.

Darüber hinaus kann das manuelle Löschen von Dateien zu Fehlern führen, beispielsweise zum versehentlichen Löschen wichtiger Dateien. Hier können Sie Zeit und Mühe sparen, indem Sie lernen, wie Sie mit dem FTP-Befehl Dateien löschen, die älter als x Tage sind.

Mehrere Dateien per FTP löschen | 3 Wege

Das Löschen mehrerer Dateien von einem FTP-Server muss nicht kompliziert sein. Mit der richtigen Lösung können Sie den Prozess vereinfachen und häufige Fehler vermeiden.

Methode 1: Beste kostenlose Methode zum Löschen mehrerer Dateien per FTP – MultCloud

Zunächst zeigen wir Ihnen die beste kostenlose Methode zum Löschen mehrerer Dateien vom FTP-Server: MultCloud, ein umfassender webbasierter Cloud-Speicher-Manager. Sie profitieren von folgenden Vorteilen:

Vielfältige Cloud-Dienste: MultCloud unterstützt über 40 Cloud-Dienste, darunter Google Drive, Google Fotos, Google Workspace, Dropbox, OneDrive, Dropbox for Business, OneDrive for Business, pCloud, Wasabik, Amazon S3, Box, Box for Business, SharePoint Online, iCloud Drive, iCloud Fotos, WebDAV, FTP/SFTP, NAS, ownCloud, 4shared, Icedrive und viele mehr.
Flexibles Löschen: Sie können mehrere Dateien gleichzeitig auf dem FTP-Server löschen, anstatt sie einzeln zu entfernen.
Hohe Sicherheit: MultCloud verwendet 256-Bit-AES-Verschlüsselung und ein standardmäßiges OAuth-Autorisierungssystem, um Ihre Dateien und Ihre Privatsphäre zu schützen.
Direkte Migration: Sie können Dateien direkt zwischen Cloud-Diensten sichern, synchronisieren und übertragen, ohne sie herunterzuladen. Die Erstellung von Sicherungskopien ist ganz einfach.
Einfache Bedienung: Die intuitive Benutzeroberfläche ermöglicht das Löschen mehrerer Dateien gleichzeitig vom FTP-Server, anstatt sie einzeln auf dem Server zu löschen (was das Löschen mehrerer Dateien erschwert).

So löschen Sie Dateien per FTP mit MultCloud:

1. Melden Sie sich nach der Registrierung in Ihrem MultCloud-Konto an.

2. Klicken Sie auf „Cloud hinzufügen“ > „FTP“ und geben Sie die erforderlichen Informationen zu Ihrem hinzuzufügenden FTP-Server ein.

FTP hinzufügen
FTP hinzufügen

3. Suchen Sie die Dateien, die Sie löschen möchten, wählen Sie sie aus und tippen Sie dann auf „Löschen“ im oberen Menü oder im Kontextmenü (Rechtsklick).

Mehrere Dateien per FTP löschen
Mehrere Dateien per FTP löschen

4. Drücken Sie die Löschen, um das gleichzeitige Löschen mehrerer Dateien vom FTP-Server zu bestätigen.

Dateien löschen bestätigen
Dateien löschen bestätigen

Es ist sehr einfach und schnell, mehrere Dateien gleichzeitig per FTP löschen zu lassen.

  • Intelligenter Austausch: Cloud-Dateien im öffentlichen, privaten oder Quellmodus teilen.
  • Ein-Tasten-Bewegung: Daten zwischen Clouds schnell übertragen, synchronisieren und sichern.
  • E-Mail-Archiv: E-Mails in anderen Clouds oder lokalen Festplatten schützen.
  • Remote-Upload: Webdateien effektiv über eine URL in Clouds speichern.
  • Sicher: Ihre Daten mit 256-Bit-AES-Verschlüsselung und OAuth-Authentifizierung schützen.
  • Einfach: Auf alle Clouds mit nur einem Login an einem Ort zugreifen und verwalten.
  • Umfangreich: Über 30 Clouds und On-Premise-Dienste unterstützen.
  • Speichern Sie Webseiten als PDF/PNG: Sie lokal oder online speichern.
  • Instagram-Download: Instagram-Inhalte lokal oder online archivieren.

Methode 2: Mehrere Dateien über den FTP-Client löschen

Das Löschen mehrerer Dateien gleichzeitig ist mit einem FTP-Client wie FileZilla oder WinSCP möglicherweise nicht so einfach, wie Sie denken. Die meisten Clients ermöglichen es Ihnen jedoch, mehrere Dateien gleichzeitig auszuwählen und zu löschen: Verbinden Sie sich einfach mit Ihrem Server, navigieren Sie zum gewünschten Verzeichnis, wählen Sie die zu löschenden Dateien aus und klicken Sie auf die Schaltfläche „Löschen“.

Im Folgenden verwenden wir den FTP-Client FileZilla als Beispiel, um mehrere Dateien zu löschen:

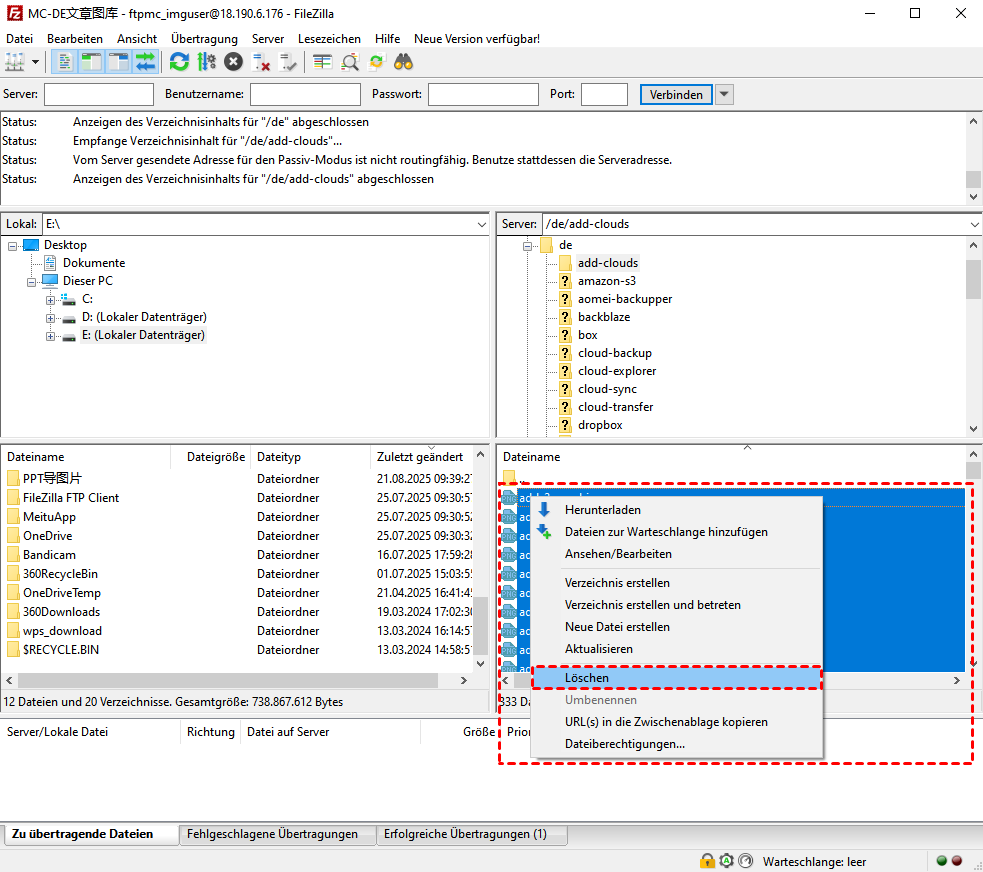
1. Melden Sie sich in der FileZilla-Anwendung bei Ihrem FTP-Server an.

2. Navigieren Sie zum gewünschten Verzeichnis, wählen Sie die zu löschenden Dateien aus, klicken Sie mit der rechten Maustaste darauf und wählen Sie „Löschen“ aus der Liste.

Mehrere Dateien von einem FTP-Server mit FileZilla löschen
Delete Multiple Files from FTP on FileZilla

Warten Sie einen Moment, der Vorgang kann schnell abgeschlossen werden.

Methode 3: Mehrere Dateien per FTP-Befehlszeile löschen

Für alle, die Kommandozeilen-Tools bevorzugen, ist der Vorgang noch effizienter. Mit Befehlen können Sie mehrere Dateien gleichzeitig per FTP löschen, ohne eine grafische Oberfläche zu benötigen.

FTP-Kommandozeile unter Windows verwenden

Windows verfügt über ein integriertes FTP-Kommandozeilen-Tool, mit dem Sie eine Verbindung zu einem FTP-Server herstellen und Dateien löschen können. So geht's:

Schritt 1: Drücken Sie Win + R, geben Sie cmd ein und drücken Sie die Eingabetaste, um die Eingabeaufforderung zu öffnen.

Schritt 2: Geben Sie folgenden Befehl ein, um eine Verbindung zu Ihrem FTP-Server herzustellen:

ftp Ihr-ftp-server.com (ersetzen Sie Ihr-ftp-server.com durch Ihre korrekte Adresse)

Geben Sie Ihren Benutzernamen und Ihr Passwort ein, wenn Sie dazu aufgefordert werden.

Schritt 3: Wechseln Sie mit dem Befehl cd in das Verzeichnis, das die zu löschenden Dateien enthält:

cd /Pfad/zum/Verzeichnis

Schritt 4: Verwenden Sie einen der folgenden mdelete-Befehle, um mehrere Dateien zu löschen.

  • mdelete file1.txt file2.txt file3.txt
  • mdelete *.txt (Verwenden Sie Platzhalter, um Dateien zu löschen, die einem Muster entsprechen)

Schritt 5: Geben Sie „bye“ oder „quit“ ein, um die FTP-Sitzung zu beenden.

FTP-Befehlszeile unter Linux verwenden

Linux-Systeme verwenden üblicherweise die Befehlszeilentools `ftp` oder `lftp` für FTP-Operationen. So löschen Sie mehrere Dateien:

Schritt 1: Öffnen Sie Ihr Terminalprogramm.

Schritt 2: Verwenden Sie den Befehl ftp, um eine Verbindung zu Ihrem FTP-Server herzustellen:

ftp Ihr-ftp-server.com (Geben Sie Ihren Benutzernamen und Ihr Passwort ein, wenn Sie dazu aufgefordert werden.)

Schritt 3: Verwenden Sie den Befehl `cd`, um in das Zielverzeichnis zu wechseln:

cd /Pfad/zum/Verzeichnis

Schritt 4: Verwenden Sie einen der `mdelete`-Befehle, um mehrere Dateien zu löschen:

  • mdelete file1.xlsx file2.xlsx file3.xlsx
  • mdelete *.xlsx

Schritt 5: Geben Sie „bye“ oder „quit“ ein, um die FTP-Sitzung zu beenden.

Wenn Sie mit dem Befehlszeilen-FTP-Client lftp mehrere Dateien löschen möchten, die älter als X Tage sind, verwenden Sie die Option --older-than in Kombination mit dem Befehl glob rm. Beispiel:

glob rm * --older-than 7d (löscht alle Dateien, die älter als 7 Tage in einem bestimmten Verzeichnis sind)

Zusammenfassung

Es gibt mehrere Möglichkeiten, Dateien von einem FTP-Server zu löschen. Wählen Sie die Methode, die Ihren Bedürfnissen und Kenntnissen am besten entspricht. MultCloud ist im Vergleich zu diesen Methoden die beste Möglichkeit, mehrere Dateien per FTP zu löschen. Außerdem können Sie FTP-Dateien direkt zu Google Drive, Dropbox, OneDrive und anderen Cloud-Speichern migrieren und so Zeit und Aufwand sparen.

Regelmäßige Serverbereinigung und die Automatisierung wiederkehrender Aufgaben helfen Ihnen, Ihre Dateien effektiv zu verwalten. Denken Sie daran: Ein gut organisierter Server ist ein zuverlässiger Server!

MultCloud Logo

Über 30 beliebten Clouds auf einer Plattform hinzufügen und verwalten.

Kostenlos registrieren

100% sicher

Neue Version

E-Mail als PDF speichern

Nach Hinzufügen von Gmail oder Outlook zu MultCloud können E-Mails in PDF konvertiert und auf Gerät oder Cloud-Speicher gespeichert werden.

Jetzt kostenlos starten