Schnellsuche:
Anwendungsfall: Wie kann ich OneDrive mit iPhone synchronisieren?
„Ich habe ein neues iPhone und möchte einige wichtige Dateien und Fotos von meinem OneDrive synchronisieren. Ich frage mich, ob es eine Methode gibt, dieses Problem zu lösen. Kann ich Dateien von OneDrive automatisch mit meinem iPhone synchronisieren? Wie synchronisiere ich mein OneDrive mit meinem iPhone?“ – Eine Frage auf Reddit.com
OneDrive ist ein nützlicher Cloud-Dienst von Microsoft, der weltweit eine große Benutzerbasis hat. Mit 5 GB kostenlosem Speicherplatz ermöglicht OneDrive Benutzern das Speichern verschiedener Dateitypen, darunter Bilder, Videos, Audiodateien usw. Nachdem Sie die Daten auf OneDrive gespeichert haben, können Sie von jedem Gerät wie iPhones, PCs, Laptops usw. darauf zugreifen.
Wenn Sie jedoch ein neues iPhone kaufen und einige wichtige Dateien lokal haben möchten, wie können Sie sie direkt mit Ihrem iPhone synchronisieren? Glücklicherweise zeigt Ihnen dieser Artikel, wie Sie Dateien von OneDrive mit Ihrem iPhone bzw. OneDrive von Ihrem PC mit dem iPhone synchronisieren. Jetzt können Sie die folgenden Vorgänge nachlesen.
Wie kann ich OneDrive mit iPhone synchronisieren?
Wenn Sie wichtige Fotos von Ihrem OneDrive mit Ihrem iPhone synchronisieren möchten, ist das ganz einfach. Sie können die Funktion „Teilen“ nutzen. Und hier sind die Schritte, die Sie befolgen können:
Schritt 1: Starten Sie Ihre OneDrive-App auf Ihrem iPhone und suchen Sie dann den Ordner mit den Fotos, die Sie synchronisieren möchten.
Schritt 2: Wählen Sie das/die Bild(er) aus. Klicken Sie anschließend auf die Registerkarte „Teilen“ und dann auf „Foto speichern“. Auf diese Weise werden das/die ausgewählte(n) Foto(s) auf Ihr lokales iPhone heruntergeladen. Und Sie können Ihren Ordner „Kamerarolle“ überprüfen.
Wie kann ich OneDrive von PC mit iPhone synchronisieren?
Nachdem Sie die Methoden zum direkten Synchronisieren von OneDrive mit dem iPhone kennen, möchten Sie möglicherweise die Methoden zum indirekten Synchronisieren von Dateien von OneDrive mit dem iPhone kennen, wenn Sie Ihren Computer zum Synchronisieren von Dateien von OneDrive mit dem iPhone verwenden. Die Lösung ist einfach. Sie können zunächst Dateien von OneDrive auf Ihren Computer herunterladen und sie dann von Ihrem Computer auf das iPhone verschieben. Gehen Sie dazu folgendermaßen vor:
Schritt 1: Melden Sie sich im Internet bei Ihrem OneDrive an und suchen Sie die Daten, die Sie mit Ihrem iPhone synchronisieren möchten.
Schritt 2: Wählen Sie die Datei(en) aus und klicken Sie auf die Schaltfläche „Herunterladen“. Anschließend werden die ausgewählten Elemente auf Ihren lokalen Computer heruntergeladen.
Schritt 3: Verbinden Sie nun Ihr iPhone mit Ihrem PC. Suchen Sie dann den Speicherort. Ziehen und ablegen Sie anschließend die heruntergeladenen Dateien in Ihren iPhone-Ordner.
Jetzt können Sie mit den oben genannten Methoden direkt und indirekt OneDrive mit iPhone synchronisieren.
Bonus-Tipp 1: Beheben Sie das Problem „OneDrive mit iPhone synchronisiert nicht“ [häufig]
OneDrive ist ein wunderbarer Cloud-Speicherdienst und funktioniert meistens gut. Nicht behobene Fehler und Bugs erschweren jedoch den Synchronisierungsvorgang. Benutzer beschweren sich ständig, dass ihre Dateien manchmal nicht erfolgreich von ihren iPhones mit OneDrive synchronisiert werden können. Wie lässt sich dieses Problem also lösen?
Normalerweise können Sie bei diesem Problem auf die folgenden Lösungen zurückgreifen.
Methode1: Überprüfen Sie die Internetverbindung
Wenn die Internetverbindung nicht stabil oder unterbrochen ist, bleibt der Synchronisierungsvorgang auf OneDrive hängen. Sie können also zuerst Ihren Internetstatus überprüfen. Wenn Sie feststellen, dass die Verbindung nicht stabil ist, können Sie Ihren Router neu starten. Oder Sie können einen Fachmann anrufen, der Ihnen bei der Lösung des Problems hilft.
Methode 2: Starten Sie die OneDrive-App neu
Manchmal braucht OneDrive eine Weile, um Daten zu laden. Wenn Sie feststellen, dass Ihre Dateien nicht synchronisiert werden, können Sie es erneut starten, um zu sehen, ob diese Lösung funktioniert.
Methode 3: Aktualisieren Sie die OneDrive-App
Wenn die Version Ihres OneDrive keine Daten mehr enthält, müssen Sie diese App aktualisieren und es erneut versuchen. Wie Sie sehen, behebt die neue Version von OneDrive einige Bugs und Fehler, die zu Synchronisierungsfehlern führen könnten. So sollten Sie vorgehen:
Schritt 1: Gehen Sie auf Ihrem iPhone zum App Store und klicken Sie oben rechts auf Ihr Profilbild.
Schritt 2: Dann können Sie prüfen, ob OneDrive in der Update-Liste steht. Wenn ja, können Sie es dann aktualisieren.
Methode 4: Installieren Sie OneDrive erneut
Sie können versuchen, die OneDrive-App auf Ihrem iPhone neu zu installieren, um das Problem zu beheben. Insbesondere können Sie zuerst die aktuelle OneDrive-App auf Ihrem iPhone löschen und dann zum App Store gehen, um sie erneut zu installieren.
Schritt 1: Halten Sie OneDrive gedrückt, um die App zu löschen.
Schritt 2: Gehen Sie auf Ihrem iPhone zum App Store. Suchen Sie dann nach OneDrive, um es zu erhalten.
Nach der Neuinstallation auf Ihrem iPhone können Sie sich mit Ihrem OneDrive-Konto anmelden und den Synchronisierungsvorgang erneut starten, um zu prüfen, ob diese Lösung von Bedeutung ist.
Bonus-Tipp 2: Beheben Sie das Problem „OneDrive mit iPhone synchronisiert nicht“ [effizient]
Wenn das Problem mit der Synchronisierung von OneDrive nach dem Ausprobieren der oben genannten Methoden leider weiterhin besteht, können Sie auf einen spezialisierten Cloud-Dateimanager namens MultCloud zurückgreifen, mit dem Sie Dateien von Cloud-Diensten einfach und direkt mit lokalen Geräten synchronisieren können.
MultCloud ist ein hervorragender webbasierter Cloud-Verwaltungsdienst, mit dem Benutzer mehrere Cloud-Dienste an einem Ort verwalten können. Derzeit unterstützt MultCloud mehr als 30 wunderbare Cloud-Dienste auf dem Markt, wie z. B. Google Drive, OneDrive, Google Fotos, Flickr, MEGA, Amazon S3, NAS usw.
Mit MultCloud können Sie viele grundlegende Funktionen ausführen, die Sie in jeder Cloud ausführen können. Sie können beispielsweise Google Fotos mit einem PC synchronisieren, eine Datei auf Dropbox freigeben, Dateien von Google Drive herunterladen usw. (Dieser Dienst kann Ihnen auch dabei helfen, OneDrive mit dem iPhone zu synchronisieren). Außerdem können Sie Dateien problemlos löschen, umbenennen und kopieren. Wenn Sie dies lesen, fragen Sie sich möglicherweise, wie Sie das Problem über MultCloud lösen können.
Und jetzt führen wir Sie durch die folgenden Vorgänge:
Schritt 1: Melden Sie sich im Web für ein MultCloud-Konto an.
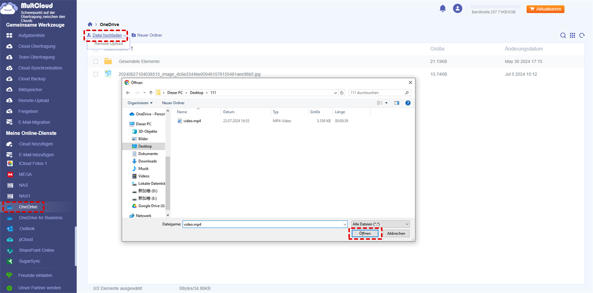
Schritt 2: Klicken Sie nun auf die Schaltfläche „Cloud hinzufügen“ in der linken Seitenleiste. Dann werden auf der Hauptseite alle von MultCloud unterstützten Cloud-Dienste angezeigt. Als Nächstes müssen Sie OneDrive hinzufügen und MultCloud Zugriff gewähren, indem Sie auf das Symbol klicken und den Anweisungen auf Ihrem Bildschirm folgen.
Schritt 3: Klicken Sie nach dem Hinzufügen auf OneDrive in der linken Taskleiste und dann auf die Schaltfläche „Datei hochladen“. Danach können Sie die Datei auswählen, die Sie mit OneDrive synchronisieren möchten.
Tipp: Wie bereits erwähnt, ist MultCloud ein webbasierter Cloud-Dateimanager, sodass Sie ihn ohnehin auf Ihrem Computer und iPhone nutzen können. Die gute Nachricht ist, dass MultCloud bald seine mobile App herausbringen wird, mit der Sie mehrere Clouds viel effizienter verwalten können.
Zusammenfassung
Jetzt haben Sie die Methoden erfahren, wie Sie OneDrive mit iPhone synchronisieren. Wenn Sie feststellen, dass OneDrive auf Ihrem PC nicht synchronisiert wird, können Sie die empfohlenen Lösungen ausprobieren, die Ihnen angezeigt werden. Um die Dinge einfacher zu machen, ist MultCloud ohnehin vorzuziehen.
Wenn Sie MultCloud verwenden, können Sie nicht nur die oben genannten Funktionen ausführen, sondern auch viele professionelle Funktionen wie Cloud-Übertragung, Cloud-Synchronisation, Cloud-Backup und Remote-Upload nutzen. Wenn Sie beispielsweise Google Fotos auf Synology NAS sichern möchten, kann MultCloud dies mühelos und schnell erledigen.
MultCloud unterstützt Clouds
-
Google Drive
-
Google Workspace
-
OneDrive
-
OneDrive for Business
-
SharePoint
-
Dropbox
-
Dropbox Business
-
MEGA
-
Google Photos
-
iCloud Photos
-
FTP
-
box
-
box for Business
-
pCloud
-
Baidu
-
Flickr
-
HiDrive
-
Yandex
-
NAS
-
WebDAV
-
MediaFire
-
iCloud Drive
-
WEB.DE
-
Evernote
-
Amazon S3
-
Wasabi
-
ownCloud
-
MySQL
-
Egnyte
-
Putio
-
ADrive
-
SugarSync
-
Backblaze
-
CloudMe
-
MyDrive
-
Cubby









